Subcontractor Management Process Flow

The Subcontractor Management feature, which integrates Costpoint 7.1.1 with Time & Expense 10, allows companies to better manage subcontractor agreements.

With this feature, prime contractors have the ability to search and source subcontractor resources (vendor employees) with the correct skills, training, and security requirements. They can bring those resources onboard much like regular employees, capturing their time and billing the project based on the resources' time. They can use Time & Expense to record and approve the subcontractor resources' labor/expenses, and use Costpoint to create subcontractor invoices for the services provided.

Warning:

Deployment Requirement: Because the Subcontractor Management feature utilizes a direct integration between Costpoint and Time & Expense, to use the Subcontractor Management functionality, you must use a shared Costpoint 7.1.1 and Time & Expense 10 deployment model (for example, your Costpoint database and Time & Expense database must be part of a single system).

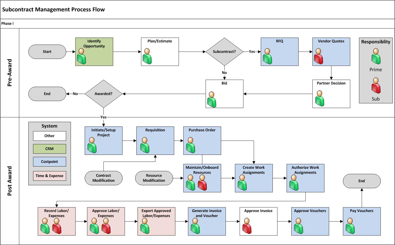
Process flowchart

The following flowchart describes the process involved in Subcontractor Management, including the pre-award and post-award phases.

Pre-award phase

The pre-award phase consists of the following steps:

  1. The prime contractor identifies an opportunity for which they can bid.

  2. The prime contractor or an opportunity manager begins planning and estimating budget for that opportunity. Part of this forecasting is determining whether or not they have the resources or if they need subcontractors who can provide them with employees with the correct skill set and security requirements.

  3. If the prime contractor decided they need subcontractors, they then submit a request for quotes (RFQ) to the subcontractor.

  4. The subcontractor sends the RFQ to a number of vendors, and those vendors send their quotes to the subcontractor.

  5. The subcontractor sends vendor quotes to the prime contractor.

  6. The prime subcontractor makes a partner decision based on the vendor quotes.

  7. The prime contractor puts a budget, makes a bid, and, if everything falls into place, wins the bid and is awarded the opportunity.

Post-award phase

The post-award phase involves using applications in Costpoint and Time & Expense. Some of these applications are available only if the company is licensed for Subcontractor Management. The Subcontractor Management module and applications in the Projects domain, for example, are not displayed unless the company is licensed for Subcontractor Management.

In the post-award phase, the following steps are performed:

  1. The prime contractor initiates and sets up a project for the awarded contract in Costpoint.

  2. The prime contractor sends a requisition to the vendor who they decided to partner with.

  3. The prime contractor sets up a purchase order, which is their legal agreement with the subcontractor. During the time that the purchase order is being negotiated, there will be maintenance and onboarding of resources. Here, they determine or make changes to the number of resources requested, the number of hours needed to accomplish the project, the hourly rate of resources, the general and project labor categories associated with the resources, and specific security requirements that need to be established for the particular project.

  4. After the PO has been finalized and resources entered in Costpoint, the prime contractor creates work assignments. These work assignments help the prime contractor determine who can charge against the subcontractor agreement purchase order, how much they can charge, what they can charge, and when they can charge.

  5. The prime contractor approves the work assignments.

  6. The work assignments are now ready to be charged in Time & Expense. These will not be exported to but will be visible in Time & Expense in order for the subcontractor resources to charge labor/expenses.

  7. The prime contractor and the subcontractor approve the labor and expenses charged in Time & Expense.

  8. The prime contractor exports the approved labor/expenses to Costpoint.

  9. The prime contractor generates a subcontractor invoice based on labor/expenses from Time & Expense.

  10. The invoice is approved by the prime contractor and the subcontractor (if subcontractor approval is required).

  11. Once the subcontractor invoice is approved, it becomes a purchase order voucher, which then goes through the normal purchase order approval process.

  12. After the purchase order voucher is approved and posted, it is billed to the prime contractor's customer.