Bill of Materials Information Card

Use this workspace to create and change BOMs that you can then sell through the Sales Orders module, or use for further production in this module. The Bill of Materials Information Card tab displays the item number, item description, and other general information, such as inventory and price control details. The BOM Elements sub-tab displays how the BOM item parts are attached to the BOM.

A BOM is an item that you create in the Item Information Card with the BOM field selected, and to which you attach a number of BOM item parts in this workspace. A BOM item part can be either a single item or another BOM.

The item that the Bill of Materials Information Card tab displays is called the BOM header. You can itemize the BOM (that is, display its BOM item parts in full) in the Sales Orders module. This means that the BOM behaves as a standard item in the Sales Orders module. You can use this kind of BOM for production in this module's production system.

You can also specify whether BOM item parts are to be displayed on external order documents that you print in the Sales Orders module. If a BOM item part is being itemized, its item number is indented, and next to it Maconomy displays a number of dots that show the level that the item has in the BOM. Note, however, that Maconomy's standard printouts can only show up to three dots. Using Maconomy's layout editing tools, you can change the printouts to provide more room.

You can purchase a BOM that has inventory control through the Item Purchase module, just as for standard items. Maconomy handles the BOM as a standard item; you cannot see its composition in the Item Purchase module.

To create a BOM, use the Item Information Card workspace to create the BOM header, select the Bill of Materials check box, and create the BOM item parts as standard items. Use the Bill of Materials Information Card workspace to retrieve the BOM header, and use the BOM Elements sub-tab to attach the BOM items to the BOM header.

A BOM can have another BOM among its item parts. You can thus create BOMs in several layers.

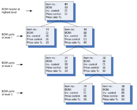
The level concept that this manual uses works as follows: The highest level of a BOM (level 0) is the BOM header. The BOM item parts at level 1 are the items and BOM headers that are attached in the sub-tab to the BOM header in the tab. The BOM item parts at level 2 are the items and BOMs that are attached to the BOM header at level 1. The BOM items parts at level 3 are the items and BOMs attached to the BOM at level 2, and so on. You see all of the levels of a BOM in one workspace.

A BOM item part can be another BOM that is being itemized in the Sales Orders module. Such an item part behaves as a standard item in the Sales Orders module.

If a BOM only consists of a BOM header and item parts at one level, you can change its composition in the Order Lines workspace of the Sales Orders module in connection with a sale or crediting. You can enter and remove item parts; however, you cannot enter other BOMs to be itemized.

The structure of a BOM can look like the following figure:

You can, of course, have more than two different items on a level, and an item can appear in several different places in a BOM. The BOM can, in theory, have any number of levels. The examples in this chapter are limited to BOMs in three levels with two different items per level.

Order handling is slower when you work with complex BOMs, unless the BOMs are not to be itemized at creation.

Price control, price ratio, and inventory control are central concepts to the handling of BOMs in Maconomy. You can apply price and inventory control at several levels. If you do, Maconomy uses the values of the highest level in each branch of the BOM. The highest level is primarily the top level, then level 1, level 2, and so on.

  • Price Control — Price control means that you have priced the item in a price list in Maconomy or that Maconomy calculates the sales price from cost and GM %, which are given in the item information card. The costs are specific to each warehouse, and the price of a given item can therefore vary from warehouse to warehouse. You can only apply discount agreements to a level that has price control.

    It is important to note that price control at a specific level—and thus the BOM's pricing on orders—only takes effect when you enter the BOM in a sales order, credit order, or quote. When you enter the BOM, Maconomy distributes the price to all of its BOM parts, and the price of the BOM header is the sum of the prices of its item parts. Maconomy fixes the price of the BOM according to the prices at the lowest level of each branch. Therefore, if you want to change the price of the BOM on an order, you must change it at this lowest level using the Order Lines workspace of the Sales Orders module.

  • Inventory Control — When there is inventory control for a given level in a BOM, Maconomy reserves the items at this level during order processing, and the items are shipped from the warehouse at this level when you print a packing slip. The inventory volumes of BOM parts at lower levels are not affected. Maconomy updates item sales statistics at the highest level that has inventory control. These are updated with the current sales price, using a price list or a price ratio, and the cost at the relevant warehouse in the sub-tab of the item information card.

    If a BOM or a branch of a BOM does not have inventory control, Maconomy updates the item sales statistics at the lowest level.

  • Price Ratio % — If a BOM is being itemized and is used in the Sales Orders module, you must enter a price ratio for the BOM parts. Maconomy uses the price ratio to distribute the price to the BOM parts when you enter the BOM in a sales order, credit order, or quote. Maconomy distributes the prices and then immediately afterwards calculates the total BOM price from the BOM parts.

    The price that Maconomy calculates for a level that has price control may be different from the price calculated from cost and GM %. This is because the price of a BOM level is always the sum of the levels beneath it, which in this situation Maconomy calculates from the price ratio. Prices are then rounded off, and will be inaccurate.

  • Delivery Dates — Maconomy calculates delivery dates for BOM items using item information and integration with the workspaces in the Sales Orders module.

The following are a number of examples of price and inventory control at various levels. The examples use items for which a cost is entered for a given warehouse in the sub-tab of the item information cards, and it is assumed that in all cases, the entries pertain to that warehouse. If an item has price control, it produces the following sales prices:

The price ratio % is stated in the following examples. These are BOMs that are being itemized when used in the Sales Orders module, and for which BOM parts are being shown in order documents.

Note that cost and sales price for a level are not necessarily the sum of the cost or sales price at the lower level. The sales prices are either given in a price list or are found from cost and GM %. Tax is not included in the examples.

When this BOM is sold, you deliver and invoice one unit of item number 01. The BOM has price and inventory control at the highest level, which is why the BOM is priced and stocked as one unit (that is, as a standard item that has inventory control).

Maconomy determines the total sales price of the BOM by retrieving the price of the BOM at the highest level that has price control (here it is the BOM header 01, price $1,000; price control at lower levels does not come into effect), allocating this price to the BOM parts and summing up the prices again. The $1,000 is allocated in the following way:

  • Item 11 receives a sales price of 20% of $1,000 = $200 (which is, incidentally, also its price on the price list).
  • Item 12 receives a sales price of 80% of $1,000 = $800.
  • Item 21 receives a sales price of 20% of $800 = $160.
  • Item 22 receives a sales price of 80% of $800 = $640.
  • Item 31 and 32 each receive a sales price of 50% of $640 =$320.
  • Maconomy determines the total sales price of the BOM by summing up the items at the lower levels:
    • Item 22 consists of 31 and 32, coming to a sales price of $320 + $320 = $640.
    • Item 12 consists of 21 and 22, coming to a sales price of $160 + $640 = $800.
    • Item 01 consists of 11 and 12, and the sales price of the total BOM is therefore $200 + $800 = $1,000.

Maconomy displays these amounts in the Order Lines workspace of the Sales Orders module. Note that Maconomy's functionality is described at length in this particular area. This is because you incur small variances due to the rounding of amounts, both for the price list price and the allocated price, as well as in the calculated price, which is the sum of the prices at the lower levels. Maconomy handles these variances by adding rounding lines to the BOMs, using the formula Number of items x Item price - Discount = Line price at all levels. The line price at one level is equal to the sum of the line prices at the level below it.

On the rounding line, Maconomy places a balance that is equal to the amount that causes the variance, and in this way, rounding lines compensate for an erroneous choice of price allocation percentages.

If you itemize the BOM, the rounding line is regarded as equal to the other items during the remainder of the order processing. In the Round off, Item No. field in the System Information workspace, you can specify the item number that Maconomy uses for rounding off amounts. If you want the rounding lines to be created automatically, the round-off item must be a BOM item part on the current BOM information card.

The warehouse shipment takes place at the highest level that has inventory control, that is, for item 01. The cost is the current cost of 01, which is $700. Any inventory volumes for the other items are not affected.

The order confirmation shows a delivery date and a price of $1,000 next to item number 01.

The packing list shows only item number 01, whereas the packing slip shows the delivery on one unit of item 01 and all of the BOM parts, because the BOM is itemized.

The invoice only shows a price for item 01. The BOM parts are shown with dots to indicate their respective levels.

The item journal shows inventory crediting of $700. The invoice journal shows sales of $1,000 and cost of sales of $700. Maconomy updates sales statistics for item 01, which shows sales of $1,000 and a gross margin of $300.

As shown in the the preceding illustration, you deliver and invoice one unit of item number 01. The BOM has price and inventory control at the lowest level in each branch, except for one BOM part (item number 31), which does not have inventory control.

Maconomy finds the total sales price by retrieving the price list prices of items 11, 21, 31, and 32 and sums these prices up through the BOM:

  • Item 22 consists of 31 and 32, and the sales price is $400 + $300 = $700.
  • Item 12 consists of 21 and 22, and the sales price is $150 + $700 = $850.
  • Item 01 consists of 11 and 12, and the sales price of the total BOM is therefore $200 + $850 = $1050.

Maconomy displays these amounts in the Order Lines workspace in the Sales Orders module.

The warehouse shipment takes place at the highest level that has inventory control, that is, for items 11, 21, and 32. The cost is the current cost of these items at the warehouse in question.

The order confirmation shows a delivery date and a price each for items 11, 21, 31, and 32. The prices are $200, $150, $400, and $300 respectively.

The packing list shows items 11, 21, and 32. You confirm packing in the Packing List Lines workspace of the Sales Orders module. The packing slip shows that one unit each of items 11, 21, 31, and 32 are being delivered.

The invoice shows the same prices as the order confirmation, that is, the prices of items 11, 21, 31, and 32, which give a total of $1050 in the invoice total. Dots are printed next to the BOM parts to indicate their level in the BOM.

The item journal shows that the inventory is credited by the costs of items 11, 21, and 32, that is, $200 + $100 + $250 = $550. The invoice journal shows sales of $1050 and cost of sales of $850, in that Maconomy adds the non-inventoried cost of $300 of item 31 to the inventoried cost of sales of $550. Maconomy updates statistics for items 11, 21, 31, and 32. These are:

  • Item 11: Sales $200, GM $0.
  • Item 21: Sales $150, GM $50.
  • Item 31: Sales $400, GM $100.
  • Item 32: Sales $300, GM $50.

As shown in the preceding illustration, you deliver and invoice one unit of item number 01. The BOM has price control at the highest level and inventory control at intermediate levels.

The total sales price is found in the same way as in the first example:

  • Item 11 receives a sales price of 20% of $1,000 = $200.
  • Item 12 receives a sales price of 80% of $1,000 = $800.
  • Item 21 receives a sales price of 20% of $800 = $160.
  • Item 22 receives a sales price of 80% of $800 = $640.
  • Item 31 and 32 each receive a sales price of 50% of $640 = $320.
  • Maconomy determines the total sales price of the BOM by summing up the prices of the lowest levels:
    • Item 22 consists of 31 and 32, and the sales price will be $320 + $320 = $640.
    • Item 12 consists of 21 and 22, and the sales price will be $160 + $640 = $800.
    • Item 01 consists of 11 and 12, and the sales price of the BOM header is therefore $200 + $800 = $1,000.

Maconomy displays these amounts in the Order Lines workspace of the Sales Orders module.

Warehouse shipment takes place at the highest level that has inventory control, which is items 11, 21, and 22. The cost is the current cost of these items at the warehouse in question.

The order confirmation shows a price of $1,000 next to item number 01 and a delivery date for items 11, 21, and 22.

The packing list shows items 11, 21, and 22. Packing confirmation happens in the Packing List Lines workspace of the Sales Orders module. The packing slip shows one unit each of items 11, 21, 22, 31, and 32.

The invoice shows one price for item 01 (of $1,000). Maconomy shows the BOM parts with dots, which indicate their level in the BOM.

The item journal shows that the inventory is credited with costs of items 11, 21, and 22, that is, $200 + $100 + $500 = $800. The invoice journal shows sales of $1,000 and cost of sales of $800. Maconomy updates statistics for items 11, 21, 31, and 32. These are:

  • Item 11: Sales $200, GM $0.
  • Item 21: Sales $160, GM $60.
  • Item 22: Sales $640, GM $140.

Here you deliver and invoice one unit of item number 01. The BOM has price control and inventory control at different intermediate levels.

Maconomy finds the total sales price of the BOM by retrieving the price of the highest level with price control, (here it is items 11, 21, and 22), allocates these prices to the items at lower levels, and sums them up again. Since only item 22 is itself a BOM with BOM parts at lower levels, Maconomy allocates its price of $600 as follows:

  • Items 31 and 32 each receive a sales price of 50% of $600 = $300.

Maconomy then determines the total sales price of the BOM by summing up the lower levels:

  • Item 22 consists of items 31 and 32, and the sales price is $300 + $300 = $600.
  • Item 12 consists of items 21 and 22, and the sales price is $150 + $600 = $750.
  • Item 01 consists of items 11 and 12, and the sales price of the total BOM is thus $200 + $750 = $950.

Maconomy displays these amounts in the Order Lines workspace in the Sales Orders module.

Warehouse shipment happens at the highest level that has inventory control, that is, items 11 and 12. The cost is the current costs of these items in the warehouse in question.

The order confirmation shows a delivery date for items 11 and 12, as well as a price for items 11, 21, and 22. The prices are $200, $150, and $600 respectively.

The packing list shows items 11 and 12. You confirm packing in the Packing List Lines workspace in the Sales Orders module. The packing slip shows one unit each of items 11, 12, 21, 22, 31, and 32.

The invoice shows the same price as the order confirmation, that is, prices for items 11, 21, and 22, and an invoice total of $950. Maconomy prints the BOM parts with dots indicating their level in the BOM.

The item journal shows that the inventory is credited by the costs of items 11 and 12, that is, $200 + $700 = $900. The invoice journal shows sales of $950 and cost of sales of $900. Maconomy updates the statistics for items 11 and 12. These are:

  • Item 11: Sales $200, GM $0.
  • Item 12: Sales $750, GM $50.