Producing financial statements

You use the Financial Statement Designer to create financial statements such as balance sheets, profit and loss statements, statements of cash flow, company budgets (accrual only), key ratios, and other financial statements needed by your firm.


Templates for financial statements

Ajera provides templates for these financial statements:

  • Balance Sheet
  • Profit and Loss Statement
  • Statement of Cash Flows

Start by opening the template and clicking the Preview tab. In this way, you can quickly get an idea of the type of changes you'll need to make, or see if you can use the template exactly as it is. You can then save the template with the name you want to call the financial statement, and then preview and print the statement when needed.

If you find the template is very different from what you need, you can also select to design a statement from scratch.

To open a template, from the > Reports menu, click Manage Financial Statements > Designs, and click the Open button.


Accessing financial statements

You view and work with financial statements from the following options on the > Reports menu. What you see on the menu depends on your security settings.


Anatomy of a financial statement design

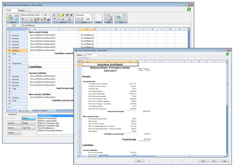
The Financial Statement Designer provides a simple spreadsheet format that you use to design statements. You can define the contents and appearance of individual cells, entire rows, or entire columns with a few clicks of the mouse.

Let's take a look at a sample financial statement design and at some of its more important components.

Here's an example of the Design and Preview views of a Balance Sheet being designed.


Printing and exporting a financial statement

You print a financial statement by selecting the financial statement group for it. If your security settings allow you access to the Financial Statement Designer, you can also print the financial statement from there.

You can export financial statements to Microsoft Excel, if needed.